


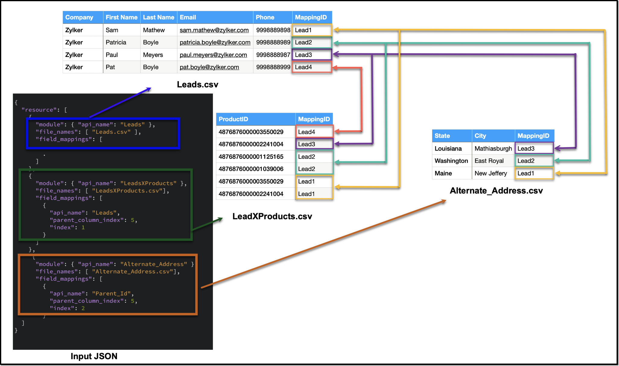
{ "operation": "insert", "ignore_empty": true, "callback": { "url": "http://www.zoho.com", "method": "post" }, "resource": [ { "type": "data", "module": { "api_name": "Leads" //parent module API name }, "file_id": "4876876000006855001", "file_names": [ "Leads.csv" //parent records CSV file ], "field_mappings": [ // field mappings for the parent record fields { "api_name": "Company", //field API name "index": 0 //index in the CSV file }, { "api_name": "First_Name", "index": 1 }, { "api_name": "Last_Name", "index": 2 }, { "api_name": "Email", "index": 3 }, { "api_name": "Phone", "index": 4 } ] }, { "type": "data", "module": { "api_name": "LeadsXProducts" //child module API name }, "file_id": "4876876000006855001", "file_names": [ "LeadsXProducts.csv" //child records CSV file ], "field_mappings": [ { "api_name": "Products", "find_by": "id", "index": 0 }, { "api_name": "Leads", //field API name of the lookup field in the Linking Module "parent_column_index": 5, // the index of the identifier column in the parent CSV file "index": 1 //index of the identifier column in the child CSV file } ] } ] } |
var module = new MinifiedModule() // Create a new instance of MinifiedModule module.setAPIName(Option("Leads")) // Set the API name for the module to "Leads" resourceIns.setModule(Option(module)) resourceIns.setFileId(Option("4876876000006899001")) // Set the file ID for the resource instance resourceIns.setIgnoreEmpty(Option(true)) var filenames = new ArrayBuffer[String] // Create a new ArrayBuffer to store file names filenames.addOne("Leads.csv") resourceIns.setFileNames(filenames) // Set the file names for the resource instance // Create a new ArrayBuffer to store field mappings var fieldMappings: ArrayBuffer[FieldMapping] = new ArrayBuffer[FieldMapping] // Create a new FieldMapping instance for each field var fieldMapping: FieldMapping = null fieldMapping = new FieldMapping fieldMapping.setAPIName(Option("Company")) fieldMapping.setIndex(Option(0)) fieldMappings.addOne(fieldMapping) . . // Set the field mappings for the resource instance resourceIns.setFieldMappings(fieldMappings) resource.addOne(resourceIns) requestWrapper.setResource(resource) resourceIns = new Resource resourceIns.setType(new Choice[String]("data")) module = new MinifiedModule() module.setAPIName(Option("LeadsXProducts")) resourceIns.setModule(Option(module)) resourceIns.setFileId(Option("4876876000006899001")) resourceIns.setIgnoreEmpty(Option(true)) filenames = new ArrayBuffer[String] filenames.addOne("LeadsXProducts.csv") resourceIns.setFileNames(filenames) fieldMappings = new ArrayBuffer[FieldMapping] fieldMapping = new FieldMapping fieldMapping.setAPIName(Option("Products")) fieldMapping.setFindBy(Option("id")) fieldMapping.setIndex(Option(0)) fieldMappings.addOne(fieldMapping) fieldMapping = new FieldMapping fieldMapping.setAPIName(Option("Leads")) //Specify the API name of the lookup filed in the Linking Module fieldMapping.setParentColumnIndex(Option(5)) //Specify the index of the identifier column in the parent CSV file fieldMapping.setIndex(Option(1)) //Specify the index of the identifier column in the child CSV file fieldMappings.addOne(fieldMapping) resourceIns.setFieldMappings(fieldMappings) resource.addOne(resourceIns) requestWrapper.setResource(resource) |

{ "type": "data", "module": { "api_name": "Leads_X_Users" // child module }, "file_id": "4876876000006887001", "file_names": [ "LeadsXUsers.csv" //child records CSV file name ], "field_mappings": [ { "api_name": "Referred_User", "find_by": "id", "index": 0 }, { "api_name": "userlookup221_11", //API name of the Leads lookup field in LeadsXUsers module "parent_column_index": 5, // the index of the identifier column in the parent CSV file "index": 1 // the index of the identifier column in the child CSV file } ] } |
resourceIns = new Resource resourceIns.setType(new Choice[String]("data")) module = new MinifiedModule() module.setAPIName(Option("Leads_X_Users")) resourceIns.setModule(Option(module)) resourceIns.setFileId(Option("4876876000006904001")) resourceIns.setIgnoreEmpty(Option(true)) filenames = new ArrayBuffer[String] filenames.addOne("LeadsXUsers.csv") resourceIns.setFileNames(filenames) fieldMappings = new ArrayBuffer[FieldMapping] fieldMapping = new FieldMapping fieldMapping.setAPIName(Option("Referred_User")) fieldMapping.setFindBy(Option("id")) fieldMapping.setIndex(Option(0)) fieldMappings.addOne(fieldMapping) fieldMapping = new FieldMapping fieldMapping.setAPIName(Option("userlookup221_11")) fieldMapping.setParentColumnIndex(Option(5)) fieldMapping.setIndex(Option(1)) fieldMappings.addOne(fieldMapping) resourceIns.setFieldMappings(fieldMappings) resource.addOne(resourceIns) requestWrapper.setResource(resource) |

{ "type": "data", "module": { "api_name": "Alternate_Address" //Subform module API name }, "file_id": "4876876000006915001", "file_names": [ "Alternate_Address.csv" //child (subform) records CSV ], "field_mappings": [ { "api_name": "State", "index": 0 }, { "api_name": "City", "index": 1 }, { "api_name": "Parent_Id", //Leads lookup field in the subform module "parent_column_index": 5, "index": 2 } ] } |
resourceIns = new Resource resourceIns.setType(new Choice[String]("data")) module = new MinifiedModule() module.setAPIName(Option("Alternate_Address")) resourceIns.setModule(Option(module)) resourceIns.setFileId(Option("4876876000006920001")) resourceIns.setIgnoreEmpty(Option(true)) filenames = new ArrayBuffer[String] filenames.addOne("Alternate_Address.csv") resourceIns.setFileNames(filenames) fieldMappings = new ArrayBuffer[FieldMapping] fieldMapping = new FieldMapping fieldMapping.setAPIName(Option("State")) fieldMapping.setIndex(Option(0)) fieldMappings.addOne(fieldMapping) fieldMapping = new FieldMapping fieldMapping.setAPIName(Option("City")) fieldMapping.setIndex(Option(1)) fieldMappings.addOne(fieldMapping) fieldMapping = new FieldMapping fieldMapping.setAPIName(Option("Parent_Id")) fieldMapping.setParentColumnIndex(Option(5)) fieldMapping.setIndex(Option(2)) fieldMappings.addOne(fieldMapping) resourceIns.setFieldMappings(fieldMappings) resource.addOne(resourceIns) requestWrapper.setResource(resource) |


{ "operation": "insert", "ignore_empty": true, "callback": { "url": "http://www.zoho.com", "method": "post" }, "resource": [ { "type": "data", "module": { "api_name": "Quotes" }, "file_id": "4876876000006949001", "file_names": [ "Quotes.csv" ], "field_mappings": [ { "api_name": "Subject", "index": 0 }, { "api_name": "Deal_Name", "find_by" : "id", "index": 1 }, { "api_name": "Quote_Stage", "index": 2 }, { "api_name": "Account_Name", "find_by" : "id", "index": 3 } ] }, { "type": "data", "module": { "api_name": "Quoted_Items" }, "file_id": "4876876000006949001", "file_names": [ "Quoted_Items.csv" ], "field_mappings": [ { "api_name": "Product_Name", "find_by" : "id", "index": 0 }, { "api_name": "Quantity", "index": 1 }, { "api_name": "Parent_Id", "parent_column_index": 4, "index": 2 } ] } ] } |
val bulkWriteOperations = new BulkWriteOperations val requestWrapper = new RequestWrapper val callback = new CallBack callback.setUrl(Option("https://www.example.com/callback")) callback.setMethod(new Choice[String]("post")) requestWrapper.setCallback(Option(callback)) requestWrapper.setCharacterEncoding(Option("UTF-8")) requestWrapper.setOperation(new Choice[String]("insert")) requestWrapper.setIgnoreEmpty(Option(true)) val resource = new ArrayBuffer[Resource] var resourceIns = new Resource resourceIns.setType(new Choice[String]("data")) var module = new MinifiedModule() module.setAPIName(Option("Quotes")) resourceIns.setModule(Option(module)) resourceIns.setFileId(Option("4876876000006953001")) resourceIns.setIgnoreEmpty(Option(true)) var filenames = new ArrayBuffer[String] filenames.addOne("Quotes.csv") resourceIns.setFileNames(filenames) var fieldMappings: ArrayBuffer[FieldMapping] = new ArrayBuffer[FieldMapping] var fieldMapping: FieldMapping = null fieldMapping = new FieldMapping fieldMapping.setAPIName(Option("Subject")) fieldMapping.setIndex(Option(0)) fieldMappings.addOne(fieldMapping) fieldMapping = new FieldMapping fieldMapping.setAPIName(Option("Deal_Name")) fieldMapping.setFindBy(Option("id")) fieldMapping.setIndex(Option(1)) fieldMappings.addOne(fieldMapping) fieldMapping = new FieldMapping fieldMapping.setAPIName(Option("Quote_Stage")) fieldMapping.setIndex(Option(2)) fieldMappings.addOne(fieldMapping) fieldMapping = new FieldMapping fieldMapping.setAPIName(Option("Account_Name")) fieldMapping.setIndex(Option(3)) fieldMapping.setFindBy(Option("id")) fieldMappings.addOne(fieldMapping) resourceIns.setFieldMappings(fieldMappings) resource.addOne(resourceIns) requestWrapper.setResource(resource) resourceIns = new Resource resourceIns.setType(new Choice[String]("data")) module = new MinifiedModule() module.setAPIName(Option("Quoted_Items")) resourceIns.setModule(Option(module)) resourceIns.setFileId(Option("4876876000006953001")) resourceIns.setIgnoreEmpty(Option(true)) filenames = new ArrayBuffer[String] filenames.addOne("Quoted_Items.csv") resourceIns.setFileNames(filenames) fieldMappings = new ArrayBuffer[FieldMapping] fieldMapping = new FieldMapping fieldMapping.setAPIName(Option("Product_Name")) fieldMapping.setFindBy(Option("id")) fieldMapping.setIndex(Option(0)) fieldMappings.addOne(fieldMapping) fieldMapping = new FieldMapping fieldMapping.setAPIName(Option("Quantity")) fieldMapping.setIndex(Option(1)) fieldMappings.addOne(fieldMapping) fieldMapping = new FieldMapping fieldMapping.setAPIName(Option("Parent_Id")) fieldMapping.setParentColumnIndex(Option(4)) fieldMapping.setIndex(Option(2)) fieldMappings.addOne(fieldMapping) resourceIns.setFieldMappings(fieldMappings) resource.addOne(resourceIns) requestWrapper.setResource(resource) |


Writer is a powerful online word processor, designed for collaborative work.